A downloadable tool for Windows

Mouse Timer is completely free! If you find it useful and want to support its ongoing development (and help me build more tools like this), you can https://ko-fi.com/cickovic91. Thank you for your support!

Published 2 days ago
StatusReleased
CategoryTool
PlatformsWindows
AuthorChicha91
Tagsart-tool, digital-art, Indie, pomodoro, productivity, python, timer, tool
Average sessionA few seconds
LanguagesEnglish
InputsMouse
LinksKo-fi

Download

Download
MouseTimer_V1.0.rar 58 MB

Install instructions

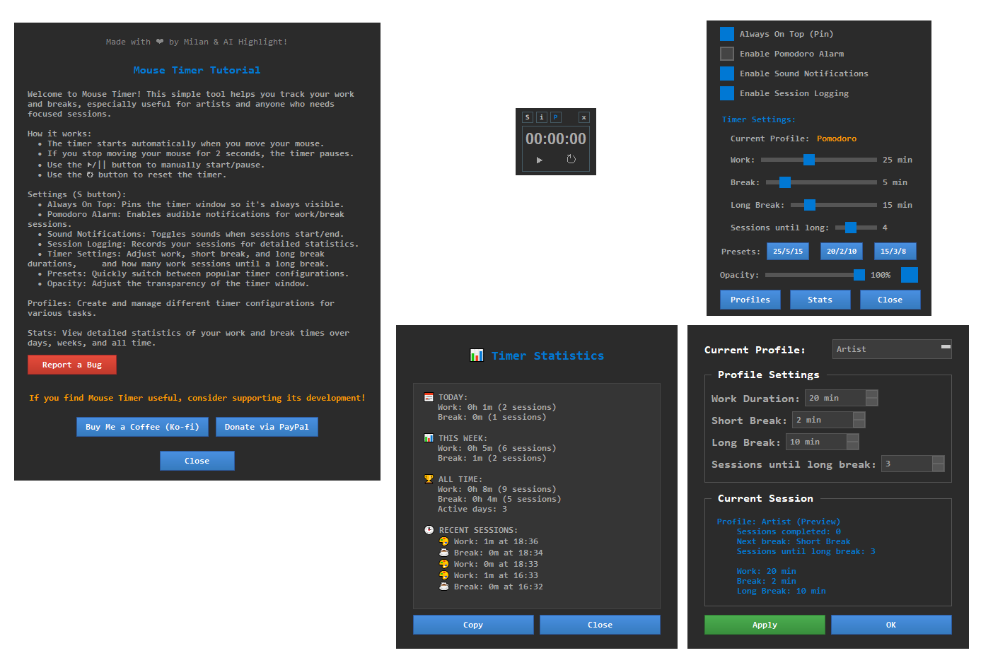
🎨 MOUSE TIMER v1.0

==================

Mouse movement tracking timer!

HOW TO USE:

• Run MouseTimer.exe

• Timer starts when you move your mouse

• S = Settings, P = Pin, i = Info

IF IT DOESN'T WORK:

• Install Visual C++ Redistributable

• Link: https://aka.ms/vs/17/release/vc_redist.x64.exe

Made with ❤️ by Milan & AI Highlight!

Leave a comment

Log in with itch.io to leave a comment.